Filtrowanie – proces wyboru danych z bazy spełniające określone kryteria. Wyobraź sobie, że masz przed sobą ogromną stertę dokumentów. Znajdowanie konkretnej informacji byłoby żmudne i czasochłonne. Na szczęście, w świecie cyfrowym mamy narzędzia, które znacznie ułatwiają to zadanie. Jednym z nich jest filtrowanie danych.
Czy filtrowanie w bazach danych zwiększa efektywność pracy?
Filtrowanie danych w bazach pozwala na szybki dostęp do informacji spełniających określone kryteria. Proces ten znacznie upraszcza wyszukiwanie w dużych zbiorach danych, co przyspiesza realizację zadań. W systemach z włączonym paskiem filtrowania użytkownicy mają łatwy dostęp do narzędzi pozwalających precyzyjnie określić wymagania. Dzięki temu można skupić się tylko na potrzebnych danych, co usprawnia codzienną pracę. W rezultacie filtrowanie staje się praktycznym elementem zarządzania danymi.
Personalizacja interfejsu umożliwia dostosowanie widoczności paska filtrowania do indywidualnych potrzeb użytkownika. Aktywny pasek filtrowania jest oznaczony wizualnie, co ułatwia jego szybkie zlokalizowanie. Użytkownik może w prosty sposób włączyć lub wyłączyć tę funkcję w zależności od swoich wymagań. Podczas filtrowania dane wprowadzane są w dedykowanym wierszu filtrowania. Taka organizacja zapewnia wygodę i intuicyjność obsługi.
Ikona filtrowania widoczna w polach wiersza oferuje różnorodne opcje wyboru warunków filtrowania. Użytkownicy mogą korzystać z gotowych ustawień lub definiować własne kryteria, co zwiększa elastyczność systemu. Możliwość wyboru warunków sprawia, że filtrowanie staje się bardziej precyzyjne. Dzięki temu narzędzie to idealnie nadaje się do pracy w dynamicznych środowiskach wymagających szybkiego przetwarzania informacji. Rozwiązanie to znacząco wpływa na wydajność całego procesu.
Opis procesu filtrowania w programie
Personalizacja umożliwia włączenie i wyłączenie paska filtrowania. Dla aktywnego paska filtrowania na liście poleceń personalizacji ikona polecenia PASEK FILTROWANIA zaznaczona jest kolorem pomarańczowym.

Pasek filtrowania to funkcja, która umożliwia użytkownikom szybki dostęp do wybranych danych na podstawie określonych kryteriów. Wyłączenie tego paska odbywa się przez kliknięcie polecenia PASEK FILTROWANIA. W sytuacji, gdy pasek jest nieaktywny, ikona polecenia przestaje być wyróżniona kolorem, co pozwala łatwo rozpoznać jego stan. Taki system wizualny pomaga użytkownikom intuicyjnie zarządzać funkcją filtrowania w dowolnym momencie.
Aby ponownie włączyć pasek filtrowania, wystarczy ponownie wybrać to samo polecenie. Włączenie tej funkcji automatycznie aktywuje wiersz filtrowania, który jest wyraźnie podświetlony w interfejsie. Dzięki temu użytkownik od razu widzi miejsce, w którym należy wprowadzać warunki filtrowania. Takie podejście sprawia, że korzystanie z paska jest szybkie i proste nawet dla nowych użytkowników.
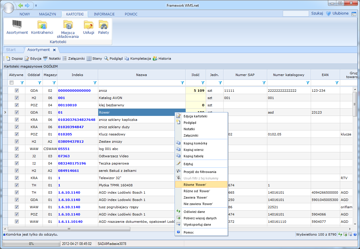
Proces filtrowania opiera się na edycji poszczególnych pól w wierszu filtrowania. Wprowadzenie warunków wymaga kliknięcia w wybrane pole, co umożliwia rozpoczęcie edycji. Po zapisaniu wartości w polu można skorzystać z ikony filtrowania, która wyświetla dostępne opcje filtrowania oraz warunki do wyboru. Dzięki temu użytkownik ma pełną kontrolę nad filtrowaniem danych, co pozwala na precyzyjne dostosowanie wyników do bieżących potrzeb.

Filtrowanie danych to nic innego jak selektywne wybieranie informacji z większej całości. Dzięki niemu możemy szybko odnaleźć dokładnie te dane, które nas interesują. Wyobraź sobie tabelę wypełnioną tysiącami wierszy. Chcąc znaleźć wszystkie rekordy dotyczące klientów z Warszawy, możemy zastosować filtr. W ten sposób otrzymamy znacznie krótszą listę, zawierającą jedynie informacje, które spełniają nasze kryterium.
Filtrowanie jest niezwykle przydatne w wielu dziedzinach. Analitycy wykorzystują je do analizy dużych zbiorów danych. Sprzedawcy dzięki filtrom łatwiej odnajdują informacje o swoich klientach. A księgowi mogą szybko znaleźć potrzebne faktury. Możliwości jest naprawdę wiele.
Jak poprawnie ustawić warunki filtrowania w zależności od typu pola?
Proces filtrowania danych rozpoczyna się od właściwego wyboru typu wprowadzanych wartości, zatem w polach znakowych wpisujemy wybrane znaki lub ich sekwencje, natomiast dla pól numerycznych wprowadzamy odpowiednie liczby. Następnie po kliknięciu w charakterystyczną ikonę filtra pojawia się rozwijane menu zawierające zestaw możliwych do zastosowania warunków oraz dodatkowych funkcji filtrowania. Wreszcie poprzez pojedyncze kliknięcie wybieramy interesujący nas warunek filtrowania spośród dostępnych opcji.
Sam proces definiowania filtrów wymaga od użytkownika przemyślanego działania, dlatego najpierw należy dokładnie przeanalizować, jakie dane chcemy otrzymać w wyniku filtrowania. Ponadto wybór konkretnego warunku filtrowania powinien być poprzedzony sprawdzeniem jego działania na przykładowych danych. Warto również pamiętać o możliwości łączenia różnych warunków filtrowania, co znacznie rozszerza możliwości analizy danych.
Warunki filtrowania pól znakowych
- NIE USTAWIONE – brak określenie warunku filtrowania.
- RÓWNY – filtrowanie wartości równych z zdefiniowanym znakiem lub ciągiem znaków.
- RÓŻNY OD – Filtrowanie wartości różnych od zdefinowanego znaku lub ciągu znaków.
- PASUJĄCY DO WZORCA – filtrowanie wartości zaczynających się od podanego znaku lub ciągu znaków.
- NIE PASUJĄCY DO WZORCA – filtrowanie wartości niezaczynających się od podanego znaku lub ciągu znaków.
- ZAWIERAJĄCY –Filtrowanie wartości zawierający znak lub ciąg znaków.
- NIE ZAWIERAJĄCY -Filtrowanie wartości Nie zawierających znaku lub ciągu znaków.
- BRAK – filtrowanie pustych pól.
- JEST -Filtrowanie niepustych wartości.
- PUSTE – filtrowanie pól pustych.
- NIE PUSTE – filtrowanie pól niepustych.
Wykonanie filtrowania wymaga potwierdzenia polecenia URUCHOM FILTROWANIE.
Warunki filtrowania dla pól numerycznych różnią się od filtrowania pól znakowych.

Poniżej charakterystyka warunków filtrowania pól numerycznych:
- NIE USTAWIONE – bez warunku filtrowania.
- WIĘKSZY LUB RÓWNY – filtrowanie wartości większych lub równych zdefiniowanej.
- WIĘKSZY – Filtrowanie wartości większych od zdefiniowanej.
- RÓWNY – filtrowanie wartości równych zdefiniowanej.
- RÓŻNY OD – filtrowanie wartości różnych od zdefiniowanej.
- MNIEJSZY LUB RÓWNY – filtrowanie wartości mniejszych lub równych zdefiniowanej.
- MNIEJSZY – filtrowanie wartości mniejszych od zdefiniowanej.
- POMIĘDZY – Filtrowanie wartości z podanego przedziału liczbowego. Warunek filtrowania zapisywany jest w postaci 1 and 2, gdzie pierwsza liczba do dolna granica przedziału a druga to górna granica przedziału liczbowego.
- POZA – Filtrowanie wartości poza zdefiniowanym przedziałem liczbowym.
- Warunek filtrowania zapisywany jest w postaci 1 and 2, gdzie pierwsza liczba do dolna granica przedziału a druga to górna granica przedziału liczbowego.
- BRAK – filtrowanie pól pustych.
- JEST – filtrowanie wartości niepustych, w tym 0.
Wprowadzenie złożonego warunku filtrowania
Wprowadzenie złożonego warunku filtrowania (wg więcej niż jednego pola i różnych warunków) wymaga:
- edycji wybranych pól w pasku funkcji filtrowania,
- wyświetlenia i wybrania z listy warunków filtrowania właściwych parametrów,
- uruchomienia warunku filtrowania.
Jak usunąć warunki filtrowania w arkuszu kalkulacyjnym?
Proces usuwania filtrów w arkuszu kalkulacyjnym rozpoczyna się od wybrania odpowiedniej opcji z listy warunków filtrowania. Następnie użytkownik może zdecydować się na usunięcie pojedynczego filtra poprzez wybranie polecenia USUŃ FILTR dla konkretnego pola. Ponadto istnieje możliwość całkowitego wyczyszczenia wszystkich zastosowanych filtrów za pomocą polecenia USUŃ WSZYSTKIE FILTRY.
Program komputerowy wykazuje się przy tym inteligentnym podejściem do filtrowania danych podobnie jak doświadczony asystent. W związku z tym narzędzie automatycznie sugeruje warunki filtrowania na podstawie zawartości aktywnej komórki w tabeli. Zatem użytkownik może szybko dotrzeć do tych sugestii poprzez kliknięcie prawym przyciskiem myszy oraz wybranie odpowiedniej opcji z menu kontekstowego.

Aplikacja magazynowa Android – Aplikacje magazynowe online

Najlepsze rozwiązania do zarządzania magazynem
W dzisiejszych czasach, skuteczne zarządzanie magazynem jest kluczowe dla sukcesu każdej firmy. Aplikacje magazynowe online stają się coraz bardziej niezbędnym narzędziem dla przemysłu magazynowego. W szczególności, aplikacja magazynowa Android oferuje efektywny sposób na kontrolowanie i utrzymanie magazynu w doskonałym porządku.
Najlepsze aplikacje magazynowe zapewniają przejrzysty i intuicyjny interfejs, co ułatwia pracę z magazynem. Dzięki nim, użytkownicy mogą łatwo zarządzać dokumentacją, co jest niezwykle ważne w kontekście zapewnienia pełnej kontroli nad zapasami.
Dostęp do dziesiątek sposobów filtracji oraz grupowania dokumentów daje nieograniczone możliwości przedstawiania danych w zrozumiały sposób. To pozwala na szybkie i precyzyjne analizowanie informacji magazynowych.
Aplikacje magazynowe oferują także narzędzia wbudowane w system, które umożliwiają użytkownikom wystawianie dokumentów, projektowanie magazynów oraz generowanie raportów. To wszystko dostępne w jednym miejscu, co znacząco usprawnia pracę z magazynem.
Co więcej, te aplikacje są kompatybilne i integrują się z różnymi systemami, takimi jak firmy kurierskie, platformy sklepowe oraz systemy ERP. Dzięki temu można zoptymalizować procesy logistyczne i zwiększyć efektywność działania magazynu.
Wnioski są jasne – aplikacje magazynowe online, zwłaszcza te dostępne na platformie Android, są niezbędnym narzędziem dla przedsiębiorstw, które chcą osiągnąć sukces w dzisiejszym konkurencyjnym rynku. Oprogramowanie to pomaga w dostosowaniu się do zmieniających się wymagań rynkowych, optymalizuje zarządzanie zapasami, obniża koszty magazynowania i usprawnia procesy logistyczne. Dlatego warto zainwestować w aplikację magazynową Android, aby podnieść wydajność swojego magazynu i osiągnąć lepsze wyniki biznesowe.